AXForum  
Вернуться   AXForum > Microsoft Dynamics AX > DAX Blogs
DAX
Забыли пароль?
Зарегистрироваться Правила Справка Пользователи Сообщения за день Поиск

 
 
Опции темы Поиск в этой теме Опции просмотра
Старый 02.07.2020, 10:11   #1  
Blog bot is offline
Blog bot
Участник
 
25,646 / 848 (80) +++++++
Регистрация: 28.10.2006
Rahul Sharma: Create Development Server, DevOps Branch, Workspace for Dynamics 365 Finance and Operations
Источник: http://feedproxy.google.com/~r/Rahul...perations.html
==============

#DevOps #Dynamics365Finance


This post is a part of the series we are covering on Microsoft Dynamics 365 Finance and Azure DevOps. In our last post, we created an Azure DevOps project, linked it with Lifecycle Services (LCS), created a build server, main branch, and build pipeline.


Read > Setup Azure DevOps Project for Dynamics 365 Finance & Operations
Read > Create Build Server, DevOps Branch, Pipeline for Dynamics 365 Finance & Operations




Applies to:
  • Dynamics 365 Finance
  • Dynamics 365 Supply Chain Management
  • Dynamics 365 Commerce

In today's post, we are going to create a development server, convert folder into a branch, create a development branch, map Visual Studio workspace with Dev branch.


Video tutorial - Subscribe


LCS: Deploy Development Server

You can deploy a tier-1 server either as a managed environment (License) or as a cloud-hosted environment (azure subscription).


To deploy, go to LCS Project, Environments / Cloud-hosted environments section, and hit the + sign.
Select application and platform version, environment topology, and environment name & size.

















Change other parameters if you want but at this point, we are done with the important settings. You can Save and hit Next.



LCS will put the deployment in Queued/Deploying status.




Note, it will take somewhere around 4-5 hours for deployment to be completed.

LCS: Environment Details page

Once the deployment is complete, you can click on the environment tile and it will take you to the Environment Details page. Environment details page contains all the necessary information, to access or maintain the environment.




Download the RDP file, and credentials mentioned on the page to access the server.


Development server

Connect Visual Studio to DevOps Project

Open Visual Studio as Administrator. Go to Team Explorer and open Connect to Team Projects dialog.




Select the DevOps Account/Server and the project you want to connect with. This is the project that we created in our earlier post to hold our code repository.




Open Source Control Explorer to validate, it is the right project and contains our Trunk/Main folder that we created while Deploying the Build Server.





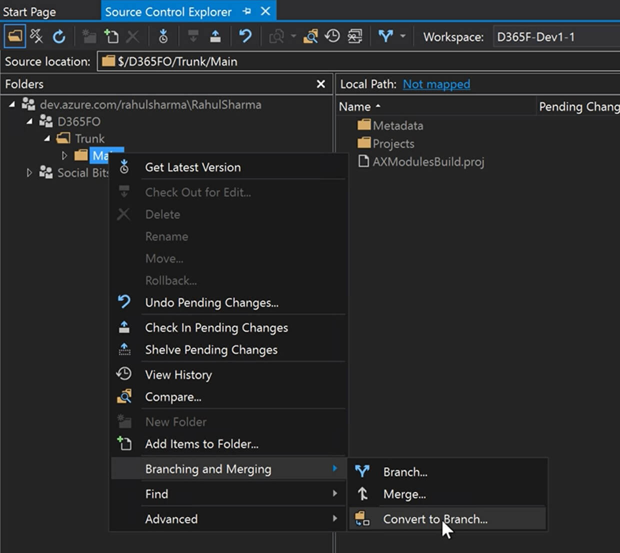
Convert DevOps Folder into a Branch

Let's convert folder Main to a branch.
From the Source Control Explorer, right-click on Main folder under Trunk, and select Convert to Branch.







Branching

So far we only have Main branch. For smaller projects, we can work with one branch only but for slightly larger projects we can also have a separate branch for Development where we check-in all our development work.


I like to go with simple branching strategy as we start the project and evolve/expand it as we go along.
Keep it simple! Start small, expand later.



Create Development Branch

Let's branch out a new branch from Main, and call it our Development branch.




In the Target Branch Name, type Dev.




At this point, we have our Dev branch created.




You can validate on DevOps projects as that we got our Dev branch in place.






Development Workspace

Now before we can start doing development, we need to create a workspace and map it with the local repository.


Metadata folder will be mapped with the PackageLocalDirectory. This is where all the source code is stored.


Projects folder can be mapped to any directory on your system.


Open File menu > Source Control > Advanced > Workspaces..





Make sure we map the Metadata folder to the PackagesLocalDirectory.




Also, let's change the permission to Public workspace. This will help other developers to use the same machines and workspace with their credentials.









This completes our walkthrough on development servers and their setup with DevOps. In our next post, we will create a model to start developing for Dynamics 365 Finance. We will also talk about build pipeline, release pipeline and how to setup CI/CD in our next post.

If you liked the story and want to see more of this kind of content, please follow our twitter handle @CursorRun or FB page @CursorRun




If you liked the story and want to see more of this kind of content, please follow our twitter handle @CursorRun or FB page @CursorRun




Источник: http://feedproxy.google.com/~r/Rahul...perations.html
 

Похожие темы
Тема Автор Раздел Ответов Посл. сообщение
Rahul Sharma: Create Build Server, DevOps Branch, Pipeline for Dynamics 365 Finance and Operations Blog bot DAX Blogs 0 21.06.2020 16:13
Rahul Sharma: Setup Azure DevOps Project for Dynamics 365 Finance & Operations Blog bot DAX Blogs 0 18.06.2020 04:13
Rahul Sharma: How to debug Dynamics 365 Finance production or UAT database Blog bot DAX Blogs 0 21.05.2020 23:11
alirazazaidi: Out of the box workflow list Dynamics 365 for Finance and Operations Blog bot DAX Blogs 0 07.10.2019 16:48

Ваши права в разделе
Вы не можете создавать новые темы
Вы не можете отвечать в темах
Вы не можете прикреплять вложения
Вы не можете редактировать свои сообщения

BB коды Вкл.
Смайлы Вкл.
[IMG] код Вкл.
HTML код Выкл.
Быстрый переход

Рейтинг@Mail.ru
Часовой пояс GMT +3, время: 23:35.